帮助中心
Gate AI
GateClaw(蓝龙虾)

新手指引:一键召唤 GateClaw(蓝龙虾) | Gate

2026-05-10 (UTC+8)
8,638 阅读量
0

适用说明

本文适用于:Gate Web 端
操作前准备:确保您已注册 Gate 账号
预计用时:2 分钟

操作目标

本文将指导您如何在 Gate Web 端快速使用 Gate 蓝龙虾(GateClaw)。

操作步骤

第 1 步:召唤 Gate 蓝龙虾

访问 Gate 蓝龙虾官方网址:https://www.gate.com/gateclaw ,登录您的Gate账号,点击【召唤蓝龙虾】。

index

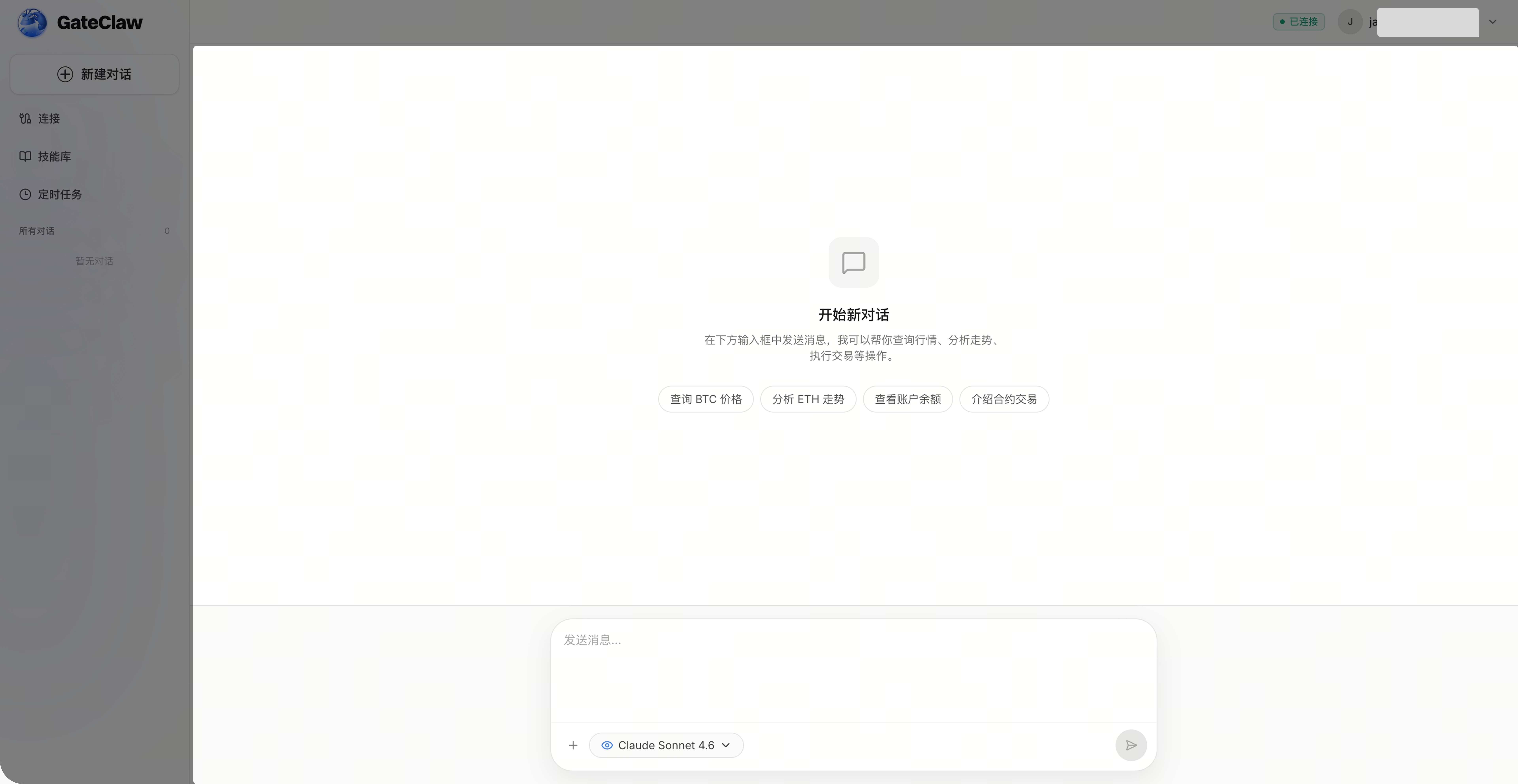
第 2 步:秒级开启对话

您的 Gate 蓝龙虾已启用完成,可以开启对话。

chat

常见问题

Q1:Gate 蓝龙虾需要付费吗?

A:GateClaw 新用户一次性赠送100次调用体验额度。若额度耗尽,您可通过 GateRouter(GateRouter 产品使用教程)付费开启全功能服务,确保您的业务持续稳定运行。

Q2:如果没有 Gate 账号怎么办?

A:您需要先注册 Gate 账号,注册过程简单快捷,完成后即可使用 Gate 蓝龙虾。

Q3:Gate 蓝龙虾后需要额外配置吗?

A:不需要。召唤完成后即可直接开始对话使用,无需任何额外配置。

免责声明

本文内容仅供参考与学习目的,不构成任何金融、投资、交易或法律建议,也不构成购买或出售任何数字资产的要约或邀请。Gate 对文中信息的准确性、完整性或时效性不作任何明示或暗示的保证。产品功能、界面、规则及费率等信息可能随时更新或调整,请以 Gate 平台的最新公告及实际页面展示为准。

数字资产投资涉及高风险,价格可能出现大幅波动,您可能损失全部投入资金。请在充分了解相关风险的基础上,根据自身财务状况和风险承受能力谨慎决策。如有需要,建议您咨询独立的专业财务或法律顾问。
有关更多风险信息,请参阅 Gate 《风险警示》《用户协议》

立即注册,最高可领 $10,000 迎新奖励
signup-tips